๋ฐ์ดํฐ๋ฒ ์ด์ค์ ์ฃผ์ ๊ตฌ์ฑ ์์
- Schema : application ๋ง๋ค 1๊ฐ (๊ฐ์ฅ ํฐ ๋จ์)
- Table : ๊ฐ appication์ ์ธ๋ถ ๊ธฐ๋ฅ๋ง๋ค ์ ์
- Column : ๊ฐ ๊ธฐ๋ฅ์ ํ์ํ ์์๋ค
- Row : ๋ฐ์ดํฐ 1๊ฑด (Reocord)


MySQL์ ์ฃผ์ ๋ฐ์ดํฐ ํ์
(* ๋ฐ์ดํฐ ํ์ : ์ปฌ๋ผ์ ์ด๋ ํ ํํ์ ์๋ฃ๋ฅผ ์ ์ฅํ ์ง๋ฅผ ๋ฏธ๋ฆฌ ๊ฒฐ์ ํ ๊ฒ)
- ์ซ์(Numeric) : ์ ์ํ, ์ค์ํ
- ๋ฌธ์(Character) : ๊ณ ์ ๋ฌธ์ํ, ๋ณ๋ ๋ฌธ์ํ
- ๋ ์ง/์๊ฐ(Data/Time) : ๋ ์งํ, ์๊ฐํ, ๋ ์ง ์๊ฐํ ๋ฑ
๋ฐ์ดํฐ๋ฒ ์ด์ค Schema ์์ฑ
- ํ ์ด๋ธ ์์ฑ ์ Schema ์์ฑ์ด ์ ํ๋์ด์ผ ํ๋ค.
1. Workbench์์ ๋ง์ฐ์ค ์ฐํด๋ฆญ ํ 'Create Schema' ํด๋ฆญ

2. Schema ์ด๋ฆ ์ ๋ ฅ ํ, ๊ฐ๊ฐ 'utf8' ๊ณผ 'utf8_general_ci' ๋ก ์ค์ ํ 'Apply' ์ญ ํด๋ฆญ

3. Schema ์์ฑ ํ ๋ง์ฐ์ค ์ฐํด๋ฆญํ์ฌ 'Set as Default Schema'๋ฅผ ํด๋ฆญํ์ฌ Schema๋ฅผ default Schema๋ก ๋ณ๊ฒฝํ๋ฉด, SQL์ ๋ง๋ค ๋ Schema ์ด๋ฆ์ ์๋ตํ ์ ์๋ค.

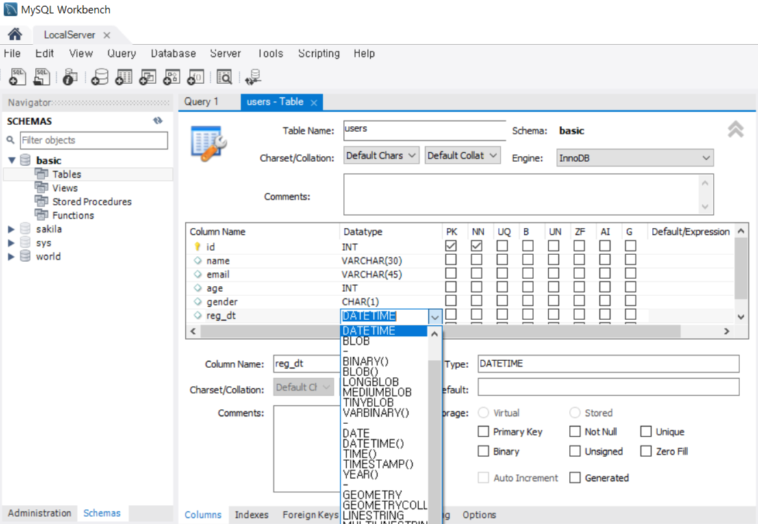
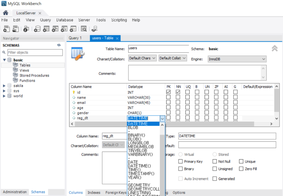
๋ฐ์ดํฐ๋ฒ ์ด์ค Table ์์ฑ
1. Schema์ Table์ ๋ง์ฐ์ค ์ฐํด๋ฆญํ์ฌ 'Create Table' ํด๋ฆญ

2. 'Column Name'์ ์ ๋ ฅํ๊ณ 'Datatype'์ ์ค์ ํ ํ 'Option'์ ์ฒดํฌํ๊ณ 'Apply' ํด๋ฆญํ๋ฉด ๋!

* Option ์ ๋ณด

* PK: ํ ์ด๋ธ๋น 1๊ฐ๋ง ์กด์ฌ ๊ฐ๋ฅ, Uniqueํ ๊ฐ
NN: Not Null, ๋ฐ์ดํฐ๊ฐ ๋ฐ๋์ ์ ์ฅ๋์ด์ผ ํจ
UQ: Uniqueํ ๊ฐ, ์ค๋ณต X (Null ๊ฐ๋ฅ)
UN: Unsigned
AI: Auto Increment (์๋์ผ๋ก 0๋ถํฐ ์ซ์ ์ฆ๊ฐ)
Default: Default ๊ฐ
์ฝ๋ํ๋ ์ Java ์น ๊ฐ๋ฐ ์ฒดํ๋จ ํ๋ ์ค '์ฒ์ ์์ํ๋ SQL ํ๋ก๊ทธ๋๋ฐ' ์ด๋ฌ๋ ๊ฐ์๋ฅผ ๋ฃ๊ณ ์์ฑํ์์ต๋๋ค :)
์ฝ๋ํ๋ ์ URL: https://www.codepresso.kr/
ํ๋ฆฌ๋ฏธ์ IT ๊ต์ก ์๋น์ค - ์ฝ๋ํ๋ ์
www.codepresso.kr
'๐ ๊ธฐํ > ์ฝ๋ํ๋ ์ ์ฒดํ๋จ_BE' ์นดํ ๊ณ ๋ฆฌ์ ๋ค๋ฅธ ๊ธ
| Cloud Computing (0) | 2022.02.25 |
|---|---|
| [SQL] SQL ๋ช ๋ น์ด๋ฅผ ์ด์ฉํ ๋ฐ์ดํฐ ํ์ฉ (0) | 2022.02.04 |
| [Spring Boot] ์ปจํธ๋กค๋ฌ์ REST API (0) | 2022.01.29 |
| HTML๊ณผ CSS์ ๊ธฐ์ด ๊ฐ๋ (0) | 2022.01.28 |
| Clean Control Structure | Refactoring (0) | 2022.01.24 |